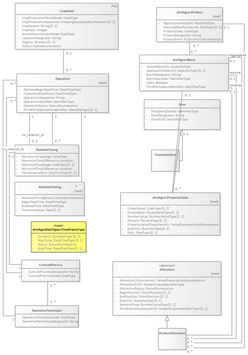
Operation : Class diagram
Created:
2/11/2015 9:36:16 AM
Modified:
7/25/2019 10:59:51 AM
Project:
Author:
goens001
Version:
1.0
Advanced:
ID:
{9B23ED74-C058-4c83-9FB9-B855AA5705E2}