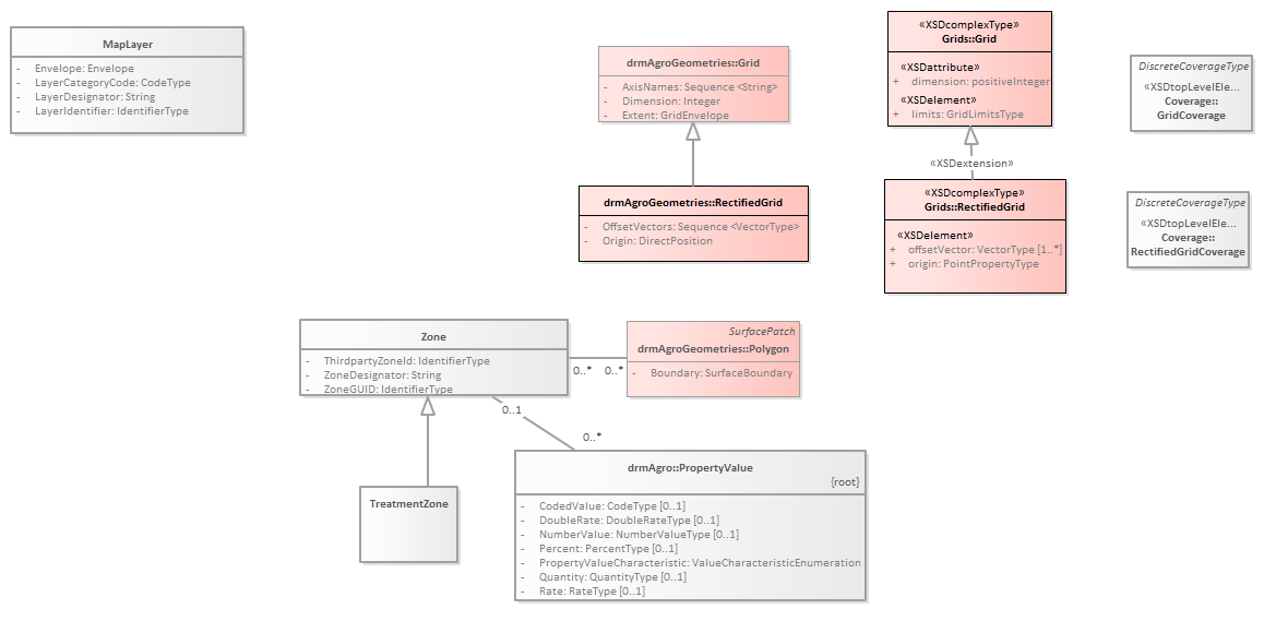
MapLayer : Class diagram
Created:
7/27/2017 9:51:19 AM
Modified:
8/12/2017 4:18:34 PM
Project:
Author:
Daan
Version:
1.0
Advanced:
ID:
{B7D814FA-75BD-4cba-BF8E-3401DC15C8AE}