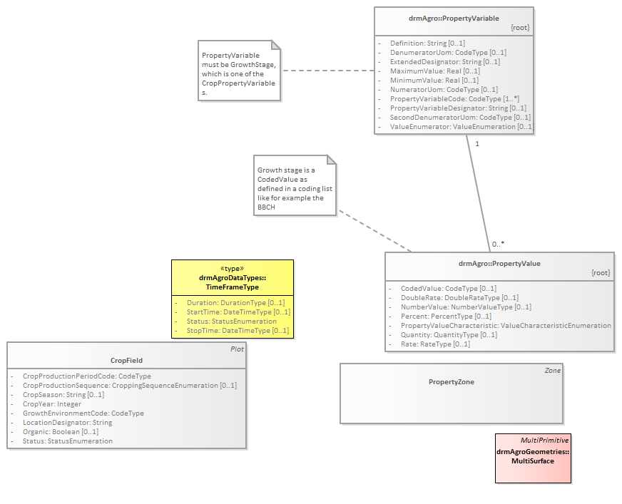
GrowthStage : Class diagram
Created:
11/26/2013 1:18:21 PM
Modified:
5/1/2014 11:00:19 AM
Project:
Author:
goens001
Version:
1.0
Advanced:
ID:
{EF077F6F-CC1A-4d2b-81C4-3B4F3DA1B61D}