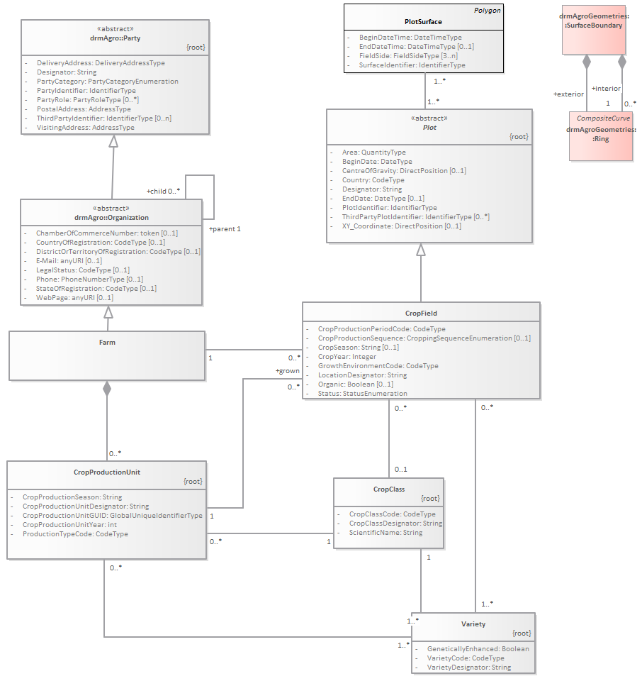
CroppingScheme : Class diagram
Created:
11/18/2013 2:36:26 PM
Modified:
3/23/2017 10:39:23 AM
Project:
Author:
goens001
Version:
1.0
Advanced:
ID:
{6FA97485-5FEF-4b1b-8CC4-786F538DEE07}