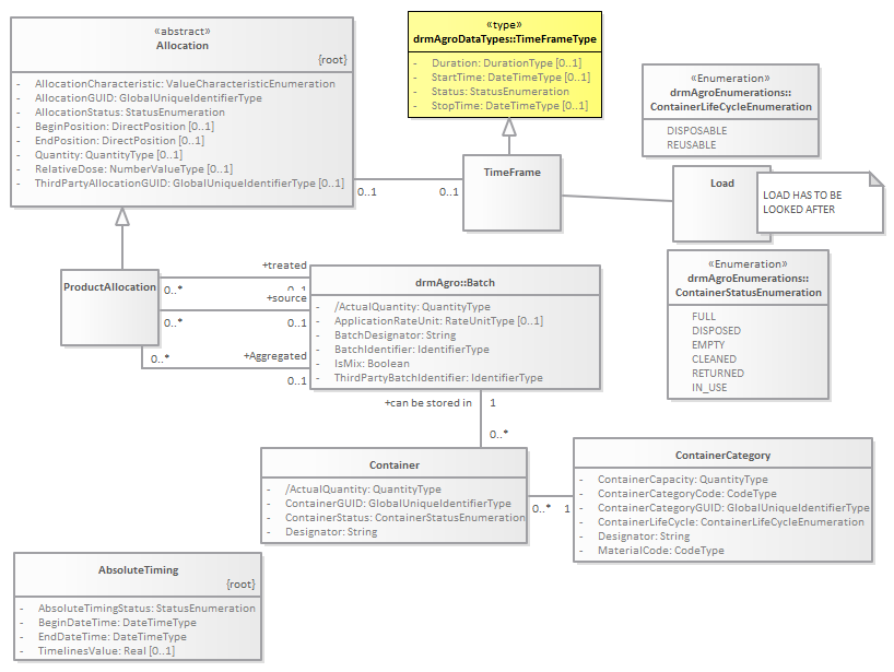
Container : Class diagram
Created:
2/23/2017 10:16:40 AM
Modified:
3/23/2017 5:12:14 PM
Project:
Author:
Daan
Version:
1.0
Advanced:
ID:
{B229C078-B053-4068-A82F-BA9E6572C224}