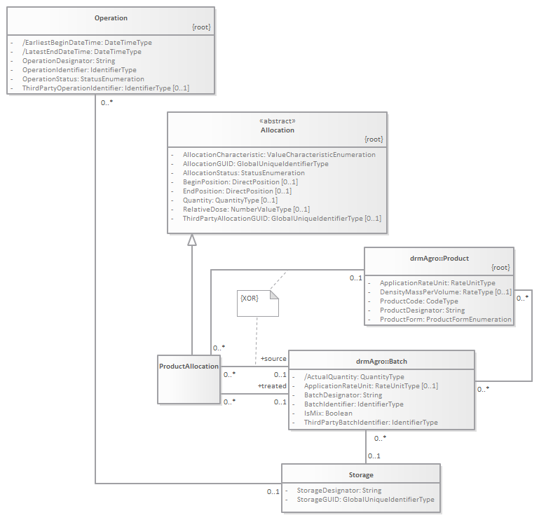
Allocation_Products_on_Produce : Class diagram
Created:
8/24/2015 8:17:18 PM
Modified:
2/15/2017 11:01:44 AM
Project:
Author:
Daan
Version:
1.0
Advanced:
ID:
{4A052805-3BAE-4949-A973-251EF0C5BE01}